Skip to content
  • 70 Giải Phóng, P.Tân Sơn Nhất, Tp.HCM
  • 028.7303.5399
  • sales@vacif.com
ThegioiFirewall
  • Sản phẩm
    • Sản phẩm 1
      • Sophos Firewall
      • Palo Alto Networks
      • Sangfor
      • WatchGuard
      •  Sonic Wall
      • Huawei
    • Sản phẩm 2
      • Juniper
      • Fortinet
      • Forcepoint
      • Check Point
      • Cisco
      • H3C
  • Giải pháp
    • Giải pháp 1
      • Giới thiệu giải pháp sản phẩm Firewall Fortigate
      • Giải pháp bảo mật tường lửa Sophos XG.
      • Giải pháp sao lưu và phục hồi dữ liệu Acronis Backup.
      • Giới thiệu giải pháp tường lửa thế hệ mới Checkpoint
      • Giải pháp thiết bị tường lửa Juniper Network.
      • Giải pháp thiết bị tường lửa SonicWall
    • Giải pháp 2
      • Giải pháp chống thất thoát dữ liệu DLP Zecurion
      • Giải pháp tường lửa thế hệ mới Palo Alto Networks
      • Giải pháp Siêu hội tụ Sangfor HCI
      • Giải pháp bảo vệ máy chủ MISA với Sophos Intercept X Advanced for Server with EDR
      • Giải pháp thiết bị tường lửa Juniper Network.
  • Tìm so sánh
  • Blog
  • Tài liệu kỹ thuật
    • Tài liệu kỹ thuật 1
      • Bản vẽ Visio mẫu
      • Hướng dẫn cấu hình Firewall Sophos XG
      • Hướng dẫn cấu hình Firewall Palo Alto
      • Hướng dẫn cấu hình phần mềm Acronis
      • Hướng dẫn cấu hình phần mềm Zecurion
      • Hướng dẫn cấu hình Firewall Juniper
      • Hướng dẫn cấu hình Firewall Pfsense
      • Hướng dẫn cấu hình Linux
      • Hướng dẫn cấu hình NAS Synology
      • Hướng dẫn cấu hình phần mềm Zabbix
    • Tài liệu kỹ thuật 2
      • Hướng dẫn cấu hình Sangfor HCI
      • Hướng dẫn cấu hình switch Netgear
      • Hướng dẫn cấu hình trên Windows Server
      • Hướng dẫn cấu hình Wifi Cambium
      • Sophos Endpoint
      • Sophos Home Premium
      • Sophos XDR
      • Sophos ZTNA
      • Hướng dẫn cấu hình Firewall SonicWall
  • Liên hệ
  • Toggle website search
Menu Close
  • Sản phẩm
    • Sản phẩm 1
      • Sophos Firewall
      • Palo Alto Networks
      • Sangfor
      • WatchGuard
      •  Sonic Wall
      • Huawei
    • Sản phẩm 2
      • Juniper
      • Fortinet
      • Forcepoint
      • Check Point
      • Cisco
      • H3C
  • Giải pháp
    • Giải pháp 1
      • Giới thiệu giải pháp sản phẩm Firewall Fortigate
      • Giải pháp bảo mật tường lửa Sophos XG.
      • Giải pháp sao lưu và phục hồi dữ liệu Acronis Backup.
      • Giới thiệu giải pháp tường lửa thế hệ mới Checkpoint
      • Giải pháp thiết bị tường lửa Juniper Network.
      • Giải pháp thiết bị tường lửa SonicWall
    • Giải pháp 2
      • Giải pháp chống thất thoát dữ liệu DLP Zecurion
      • Giải pháp tường lửa thế hệ mới Palo Alto Networks
      • Giải pháp Siêu hội tụ Sangfor HCI
      • Giải pháp bảo vệ máy chủ MISA với Sophos Intercept X Advanced for Server with EDR
      • Giải pháp thiết bị tường lửa Juniper Network.
  • Tìm so sánh
  • Blog
  • Tài liệu kỹ thuật
    • Tài liệu kỹ thuật 1
      • Bản vẽ Visio mẫu
      • Hướng dẫn cấu hình Firewall Sophos XG
      • Hướng dẫn cấu hình Firewall Palo Alto
      • Hướng dẫn cấu hình phần mềm Acronis
      • Hướng dẫn cấu hình phần mềm Zecurion
      • Hướng dẫn cấu hình Firewall Juniper
      • Hướng dẫn cấu hình Firewall Pfsense
      • Hướng dẫn cấu hình Linux
      • Hướng dẫn cấu hình NAS Synology
      • Hướng dẫn cấu hình phần mềm Zabbix
    • Tài liệu kỹ thuật 2
      • Hướng dẫn cấu hình Sangfor HCI
      • Hướng dẫn cấu hình switch Netgear
      • Hướng dẫn cấu hình trên Windows Server
      • Hướng dẫn cấu hình Wifi Cambium
      • Sophos Endpoint
      • Sophos Home Premium
      • Sophos XDR
      • Sophos ZTNA
      • Hướng dẫn cấu hình Firewall SonicWall
  • Liên hệ
  • Toggle website search
  • 70 Giải Phóng, P.Tân Sơn Nhất, Tp.HCM
  • 028.7303.5399
  • sales@vacif.com

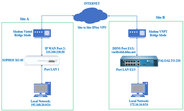
VPN site to site sophos và paloalto

Read more about the article Hướng dẫn cấu hình VPN site to site giữa Sophos và Paloalto sử dụng DDNS.
Hướng dẫn cấu hình Firewall Palo Alto / Hướng dẫn cấu hình Firewall Sophos XG

Hướng dẫn cấu hình VPN site to site giữa Sophos và Paloalto sử dụng DDNS.

Overview Bài viết sẽ hướng dẫn cấu hình các thông số thiết lập VPN site to site trên Sophos và Paloalto sử dụng DDNS. DDNS là từ viết tắt của…

0 Comments
10/30/2020
Read more about the article Hướng dẫn cấu hình VPN site to site giữa Sophos và Paloalto sử dụng IP WAN tĩnh.
Hướng dẫn cấu hình Firewall Palo Alto / Hướng dẫn cấu hình Firewall Sophos XG

Hướng dẫn cấu hình VPN site to site giữa Sophos và Paloalto sử dụng IP WAN tĩnh.

Overview VPN site to site là cách kết nối nhiều văn phòng trụ sở xa nhau thông qua các thiết bị chuyên dụng và một đường truyền được mã hoá…

3 Comments
10/15/2020

Thương hiệuView All

  • Fortinet
  • Huawei
  • Hillstone Networks
  • Sophos
  • Barracuda Networks
  • Check Point Software
  • Aker Security Solutions
  • Palo Alto Networks
  • AhnLab
  • D-link
  • Dell SonicWALL
  • Juniper
  • Rohde & Schwarz
  • Cisco
  • pfSense
  • Forcepoint
  • WatchGuard
  • Stormshield
  • Untangle
  • Netgear
  • Endian
  • Sangfor
  • VenusTech
  • Rohde & Schwarz Cybersecurity
  • Zecurion
  • VMware
  • Veeam
  • Acronis
  • Rapid7
Show More Brands

Liên Hệ:

Hotline: 028 7303 5399
Sale Email: sales@vacif.com & info@vacif.com
Support Email: support@vacif.com
Website: vacif.com & thegioifirewall.com

Văn phòng chính:

70 Giải Phóng, Phường Tân Sơn Nhất, Thành Phố Hồ Chí Minh

Văn phòng đại diện:

Tầng 10 tòa nhà Việt Á, số 9 phố Duy Tân, Phường Cầu Giấy, Thành Phố Hà Nội

Giải pháp:

An ninh mạng

Bảo vệ dữ liệu

Sao lưu và phục hồi

Giải pháp hạ tầng số

Dịch vụ:

An toàn thông tin

Đánh giá bảo mật

Cho thuê tường lửa

Cho thuê giải pháp bảo mật

Quản trị và bảo trì

Tư vấn triển khai hệ thống ISO 27001

Copyright © 2025 - thegioifirewall.com